DbForge Data Compare for PostgreSQL icon

DbForge Data Compare for PostgreSQL

  2025.2.138
  • 1
  • 2
  • 3
  • 4
  • 5
  • 6
  • 7
  • 8
  • 9
  • 10
0
/ 0 ratings

Compare and synchronize PostgreSQL database data

Devart | 46 more apps |
updated on November 21, 2025
Download for Windows
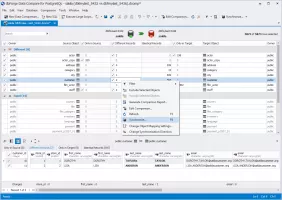
dbForge Data Compare for PostgreSQL can be used to compare data of PostgreSQL databases. It can be also used for data synchronization, by generating a synchronization script and executing it on target databases.

It features a professional and intuitive user interface, with support for skins and other UI customizations. Data comparisons are opened in separate tabs, which can be restored even when the application has been closed and reopened.

Many parameters can be customized when creating new data comparisons. Database objects can be mapped, allowing you to assign objects with different names, to each other. This can be done automatically, and when that is not possible, it can be done also manually. Support for query mapping is also included, allowing you to create mappings based on custom queries.

After successful comparison, you can preview database differences and generate comparison reports in Excel and HTML format. You can filter objects, and preview any possible data losses, data overflows and other errors that would occur with the synchronization. Before synchronizing the data, you are also able to select tables and define the data you would like to include in synchronization.

A data synchronization script can be generated and saved for later synchronization or executed immediately. Also, command-line interface is supported, which can be used to schedule automatic database comparisons and synchronizations.

SQL editor is included with the app, with support for code completion, formatting and other functionalities. It can be used to preview synchronization scripts before execution, as well as for other purposes.

If your database synchronization scripts are large, a support is added for that purpose as well, allowing you to execute them with the help of a special wizard, which does not load them into memory.
Tony Hill
App tester and reviewer
★★★★★
★★★★★
LicenseTrialware
Licence limitations 30-day free trial
Minimum requirements .NET Framework 4.5.2 or higher installed
Previous versions
Operating systemWindows
Supported languagesEnglish
DownloadsTotal: 25
Last week: 0
Download for Windows